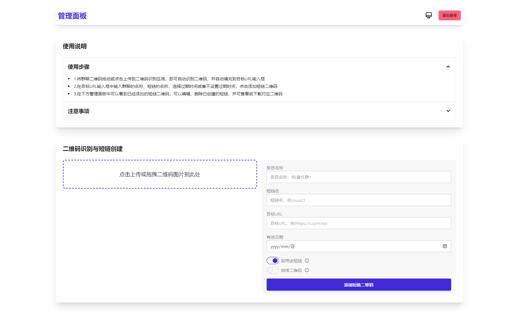
解决微信群二维码频繁失效问题,这款工具可生成永久二维码,无需服务器。同时支持短链接转换功能。
核心功能
1. 生成永久短链接,自动指向最新微信群二维码
2. 通用短链接生成服务
3. 纯前端实现,零服务器依赖
4. 支持二维码样式自定义及Logo添加
5. 后台实时更新二维码内容
6. 密码保护功能(演示版)


<!–
本文标签:
–>
声明:本站所有文章,如无特殊说明或标注,均为本站原创发布。任何个人或组织,在未征得本站同意时,禁止复制、盗用、采集、发布本站内容到任何网站、书籍等各类媒体平台。如若本站内容侵犯了原著者的合法权益,可联系我们进行处理。联系邮箱:jinghao1616@qq.com

